Prosedur Operasional Baku (POB)
TELAAH USULAN NASKAH AKADEMIK DAN DOKUMEN PERJANJIAN KERJA SAMA PENDIDIKAN
1. TUJUAN
Tujuan dari POB ini adalah untuk memberikan rekomendasi atas hasil penelaahan usulan kerja sama bidang akademik dengan mitra dalam negeri untuk disampaikan ke Wakil Rektor (WR) 1 dan sebagai dasar untuk Pembuatan Perjanjian Kerja Sama (PKS).
2. RUANG LINGKUP
POB ini berlaku untuk menelaah usulan kerja sama bidang akademik antara Fakultas/Sekolah/Program Vokasi dengan mitra yang berada di dalam negeri. Melakukan telaah naskah akademik dan dokumen kerja sama serta menyiapkan draf Perjanjian Kerja Sama (PKS).
3. KETENTUAN UMUM
3.1 Rektor adalah organ UI yang mem1mpm penyelenggaraan dan pengelolaan Universitas Indonesia.
3.2 Wakil Rektor Akademik dan Kernahasiswaan adalah wakil rektor yang membawahi bidang akadernik dan kemahasiswaan.
3.3 Direktorat Pendidikan yang selanjutnya disingkat Ditpen adalah unit kerja yang berada di bawah Bidang Akademik dan Kernahasiswaan yang bertugas menyusun dan melaksanakan kebijakan operasional pendidikan serta melakukan pembinaan dan pengembangan sistem pendidikan.
3.4 Direktorat Hukum dan Kearsipan adalah organ yang bertanggungjawab pada Badan Penjaminan Mutu dan Pengawasan Internal yang bertugas memberikan pertimbangan legal opinion dalam berbagai aspek terhadap naskah kerjasama yang diproses sesuai dengan peraturan yang berlaku.
3.5 Program Studi adalah kesatuan kegiatan pendidikan dan pembelajaran yang memiliki kurikulum dan metode pembelajaran tertentu dalam satujenis pendidikan akademik, pendidikan profesi dan/atau pendidikan vokasi.
3.6 Nota Dinas adalah alat komunikasi intern antar pejabat satuan organisasi yang memuat atau berisi pemberitahuan, permintaan, penjelasan, laporan, dsb; surat resmi yang bersangkutan dengan organisasi atau instansi.
3.7 Perjanjian Kerja Sama, yakni naskah Kerja Sama dengan mitra dalam negeri yang memuat perikatan kerja sama dalam lingkup tertentu atau berisi ketentuan spesifik yang ditandatangani oleh perwakilan atau pibak yang bertindak untuk dan atas nama UI berdasarkan surat pendelegasian.
3.8 Unit Pengusul (Fakultas/Sekolah) adalah sumber daya pendukung, yang dapat dibagi menjadi departemen/bidang studi, yang menyelenggarakan dan mengelola pendidikan akademik, vokasi, atau profesi dalam satu rumpun disiplin ilmu pengetahuan, teknologi dan/atau seni yang dapat mengajukan kerja sama kepada Rektor dan/atau menyelenggarak:an implementasi dari kerja sama tersebut.
3.9 Unit Kerja Terkait lainnya adalah pihak:-pihak: yang terlibat dalam memberikan saran/masukan terhadap konten draf naskah kerjasama atau yang terlibat dalam administrasi proses naskah kerj asama.
3.10 Usulan Kerja Sama adalah dokumen yang disubmit unit kerja yang terdiri dari surat permohonan, drafnaskah kerjasama, dan dokumen pendukung lainnya.
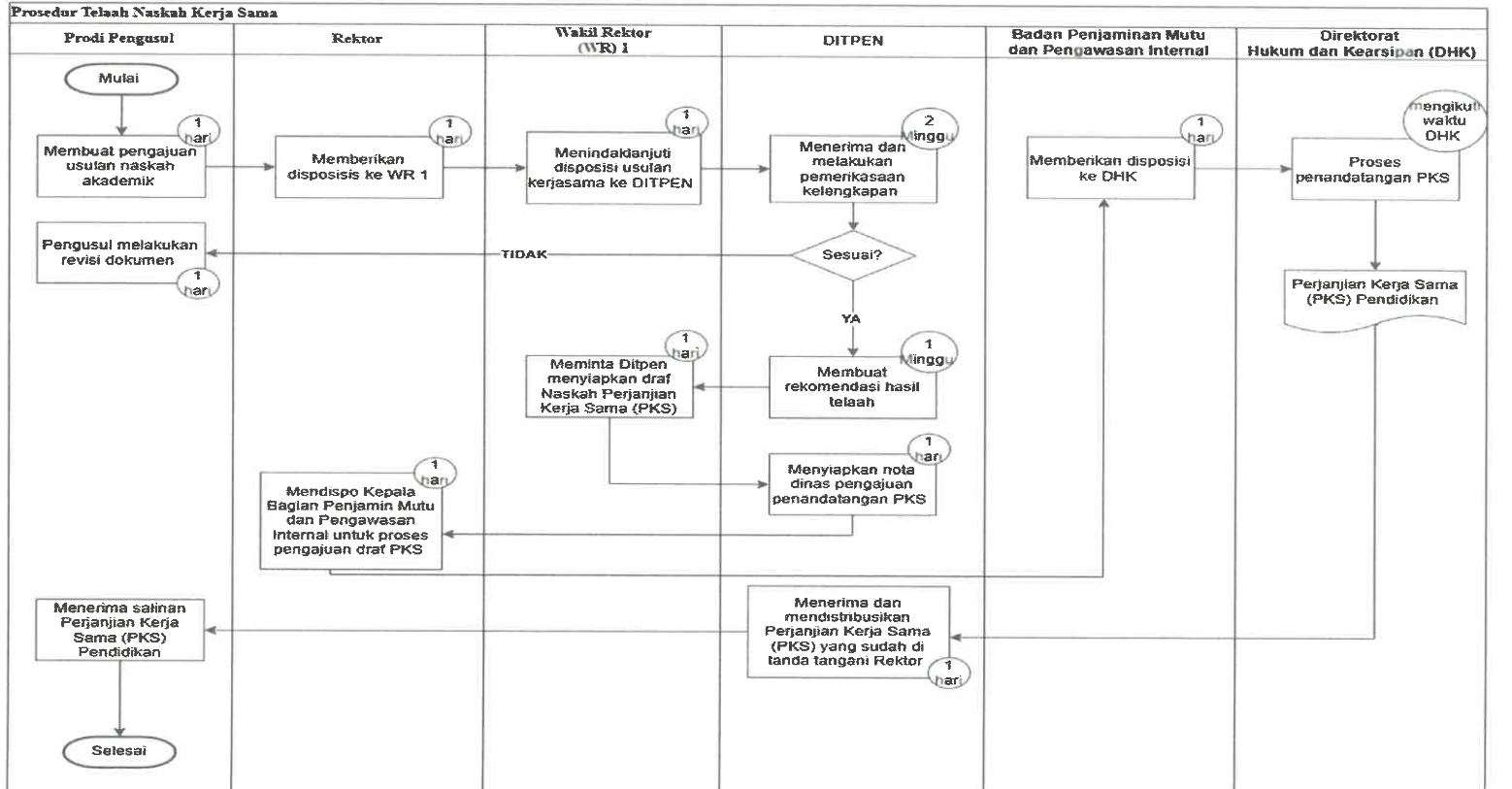
4. Diagram Alur Prosedur dan SLA


