POB Evulasi Buku Rancangan Pengajaran
I. TUJUAN
Dalam rangka memastikan mutu proses pembelajaran di lingkungan Universitas Indonesia, Ditpen melalui Subdirektorat Pengembangan Pendidikan melaksanakan proses evaluasi Berkas Rencana Pembelajaran (BRP) dari seluruh mata kuliah di suatu Program Studi. Evaluasi ini dilakukan untuk menjamin kesesuaian BRP dengan standar akademik UI serta mendukung kesiapan pelaksanaan pembelajaran setiap semester.
a
II. RUANG LINGKUP
Melalui pelaksanaan evaluasi ini, Ditpen berkomitmen untuk membantu Program Studi dalam meningkatkan kualitas dokumen pembelajaran sehingga proses perkuliahan dapat berjalan secara efektif, terstandar, dan selaras dengan arah pengembangan pendidikan di Universitas Indonesia.
a
III. KETENTUAN UMUM
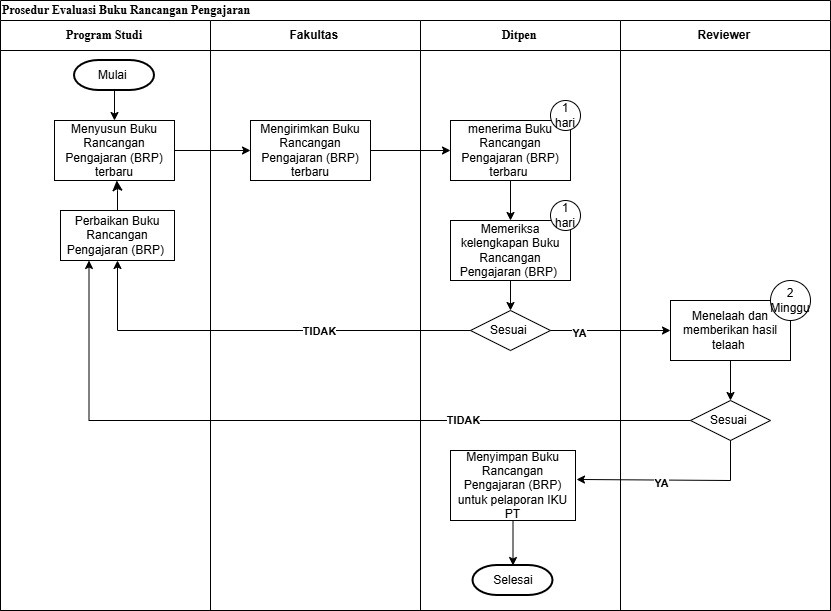
- Proses evaluasi BRP dilakukan melalui beberapa tahapan. Pertama, Program Studi melalui Fakultas/Sekolah/Program Pendidikan Vokasi menyampaikan BRP yang telah disusun kepada Direktorat Pendidikan. Selanjutnya, tim Ditpen melakukan pemeriksaan kelengkapan dokumen, yang mencakup pengecekan format, kesesuaian komponen wajib, serta keselarasan dengan ketentuan kurikulum yang berlaku.
- BRP yang dinyatakan lengkap dan memenuhi persyaratan administratif kemudian diteruskan kepada Reviewer untuk dilakukan evaluasi substansi. Pada tahap ini, reviewer menilai relevansi capaian pembelajaran, strategi instruksional, metode SCL, bahan ajar, metode penilaian, serta kesesuaian antara rencana pembelajaran dengan standar kompetensi lulusan program studi.
- Proses evaluasi BRP dilakukan melalui beberapa tahapan. Pertama, Program Studi melalui Fakultas/Sekolah/Program Pendidikan Vokasi menyampaikan BRP yang telah disusun kepada Direktorat Pendidikan. Selanjutnya, tim Ditpen melakukan pemeriksaan kelengkapan dokumen, yang mencakup pengecekan format, kesesuaian komponen wajib, serta keselarasan dengan ketentuan kurikulum yang berlaku.
a
IV. DIAGRAM ALIR


