POB Penutupan Program Studi
I. TUJUAN
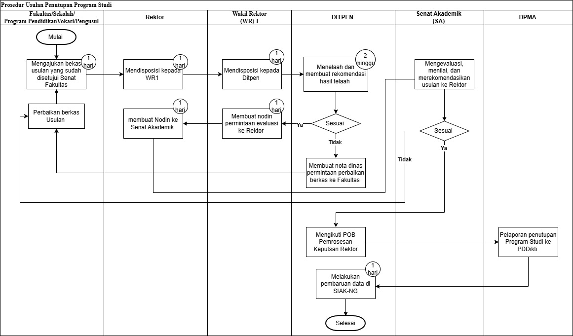
Tujuan dari POB ini adalah mengatur mekanisme usulan penutupan Program Studi sesuai dengan ketentuan yang berlaku agar proses tersebut berjalan secara efektif dan efisien.
a
II. RUANG LINGKUP
POB ini berlaku untuk semua usulan penutupan Program Studi di lingkungan Universitas Indonesia. Prosedur ini mencakup proses pengajuan usulan dari Fakultas/Sekolah/Program Pendidikan Vokasi, penelaahan oleh Direktorat Pendidikan, pemberian rekomendasi kepada Rektor, pembahasan dan pertimbangan oleh Senat Akademik Universitas (SAU), penerbitan Surat Keputusan (SK) Rektor tentang penutupan Program Studi, pelaporan ke Pangkalan Data Pendidikan Tinggi (PDDikti) sampai dengan pembaruan data di SIAK-NG.
a
III. KETENTUAN UMUM
- Pengajuan usulan penutupan Program Studi harus dilakukan oleh pimpinan Fakultas/Sekolah/Program Pendidikan Vokasi.
- Dalam hal usulan penutupan Program Studi disebabkan oleh kondisi khusus, unit kerja yang menyelenggarakan urusan di bidang Penjaminan Mutu Akademik menyampaikan rekomendasi tertulis kepada Rektor (diatur secara terpisah).
- Prosedur ini dibuat untuk mengatur mekanisme usulan penutupan Program Studi hingga pelaporan kepada PDDikti.
- Segala bentuk dokumen atau lembar keluaran prosedur ini disimpan dan dipelihara sebagai bukti rekaman pelakasanaan POB.
- Pengajuan usulan penutupan Program Studi harus memenuhi kelengkapan administrasi sesuai dengan Peraturan Senat Akademik Universitas Indonesia Nomor 001/Peraturan/SA-UI/2020.
a
IV. DIAGRAM ALIR


